Working Together With Us
Broadens Your Capabilities

We Continually Embrace
Emerging Technologies

Engaging Us Insulates You
From Scarce Human Capital

Clients Utilize Our Labs To
Prototype Concepts And Test Ideas

Teamwork and Open Dialogue
Ensure We Are Aligned With You

You Can Conveniently Engage And
Disengage Our Resources As Needed

Working With Us Enables You
To Attain Accelerated Growth

Our Success Is Driven By
Long Term Relationships

Sharing Your Work With Our Experts
Results In Faster Time To Market

Our Combined Business and Engineering Skills
Significantly Differentiate Us From Competitors

Our Deliverables Are Generated
Through Best Businesses Practices

We Utilize The Most Innovative
Development Tools and Platforms

Artifacts

Outsourcing High Tech Limited (OutHT) assimilates a well defined set of artifacts in its engineering and development projects. These artifacts are among those that are produced when mature software engineering principles are enforced in the systems development lifecycle. As projects are executed computing deliverables are assimilated and published for review, testing, and validation. These deliverables range from coded methods, classes, procedures, screens, and other logic that intelligently weaved into fully functional transactions.

Methods/Practices

OutHT applies strict methods and practices in planning and executing projects, and produces the artifacts that are critical to ensure that deliverables are on schedule, satisfy requirements, and are within budget.

Engineering/Development

OutHT observes strict engineering discipline throughout the development lifecycle, and have continuous reviews with end users to solicit constructive feedback on deliverables well before these are considered final.

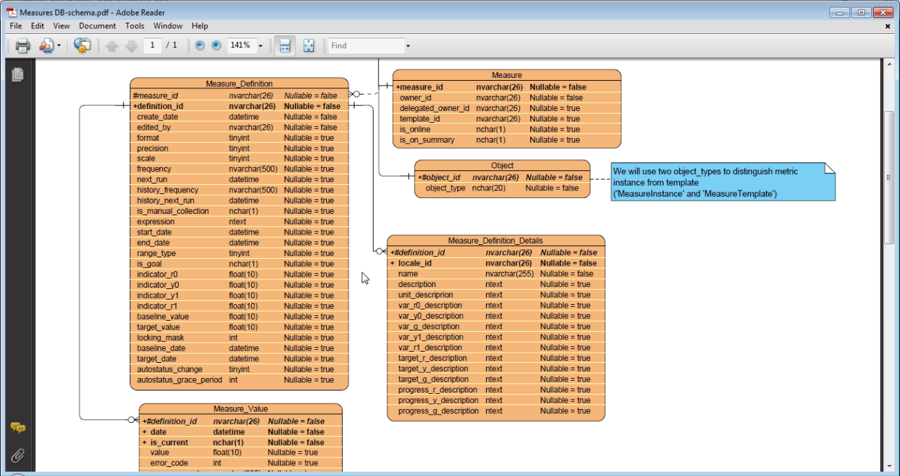
The charts in this section are exhibited by selecting desirable artifacts and deliverables listed in the dropdowns provided to the left. These charts are image exhibits of real artifacts and deliverables assimilated and published in past projects and serve as representative outputs of OutHT's technical savvy and robust engineering practices. Depending on the nature and complexity of projects, there may be more sophisticated outputs, and in these cases of increased complexity greater interaction occurs between OutHT and users to avoid miscommunications and ambiguities.

  • Project Plan

    Project Plan

  • Resource Table

    Resource Table

  • ER Diagram

    ER Diagram

  • CRUD Matrix

    CRUD Matrix

  • Function Decomposition

    Function Decomposition

  • Wireframe Hierarchy

    Wireframe Hierarchy

  • Screen Design

    Screen Design

  • Use Cases

    Use Cases

  • Database Schema

    Database Schema

  • Code Navigation Structure

    Code Navigation Structure

  • Coding Style Segments

    Coding Style Segments

  • Bug Tracking Report

    Bug Tracking Report